文章来源:互联网作者:欧易pp发布时间:2025-05-29 07:43:00
berachain:一个基于pol共识机制的layer1 evm兼容链
Berachain 凭借其创新特性和PoL共识机制,吸引了众多开发者和社区关注。即将上线主网的Berachain,推出了激励计划和TGE,以支持其早期生态建设。本文将深入探讨Berachain的架构、三大原生应用及合约执行流程。
1. 架构
Berachain是一个Layer1 EVM等效链,采用三重代币模型和流动性共识机制(Proof-of-Liquidity, PoL),将流动性、共识和治理机制整合,激励流动性提供者。
Berachain架构分为两层:
(1) BeaconKit共识层:基于CometBFT共识算法,并集成PoL机制。CometBFT是一种基于Tendermint的快速交易确认和拜占庭容错(BFT)共识协议。BeaconKit对CometBFT进行封装,使其与任何EVM执行环境交互。
(2) EVM执行层:采用与以太坊相同的EVM,支持现有的以太坊工具链、智能合约和生态系统。开发者可直接移植以太坊上的智能合约和dApps到Berachain。
Berachain节点分为验证节点和RPC节点,可配置为全节点或归档节点。每个节点都是执行客户端和共识客户端的组合,支持多种EVM执行客户端(Geth、Erigon、Nethermind、Besu、Reth和Ethereumjs)以及Berachain构建的BeaconKit共识客户端。

2. Proof-of-Liquidity (PoL)
Berachain的PoL代币经济模型涉及三个核心代币:

PoL机制不同于传统的PoW或PoS,它考虑所有链上流动性提供者的贡献。通过流动性挖矿和质押,PoL激励用户参与Berachain生态系统。以Berachain原生DEX——BEX为例:
目前,BGT主要来源于Berachain的三个原生DApp:BEX、Bend和Berps。
3. PoL与BEX (Berachain Exchange)
BEX是Berachain的原生DEX,允许用户无需中介交易加密资产。BEX与PoL机制紧密结合:
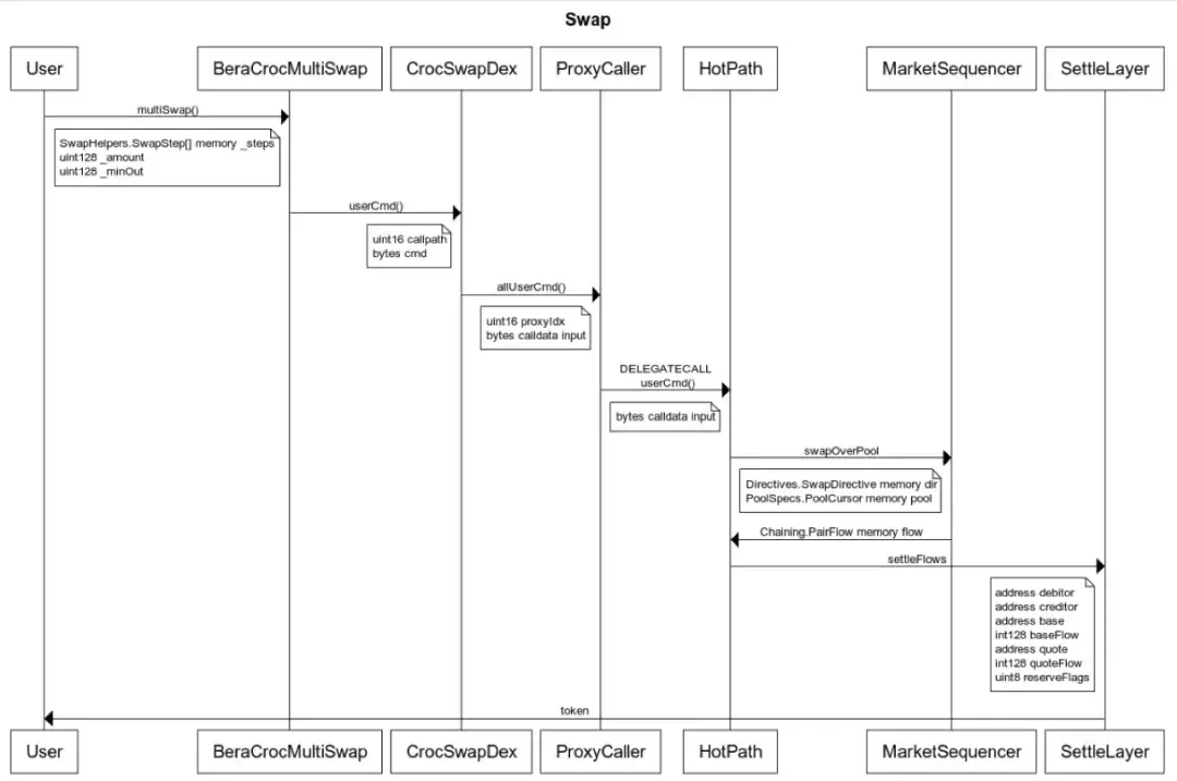
BEX代码架构分为三部分:BeraCrocMultiSwap合约(多路径兑换)、CrocSwapDex合约(用户与池子交互)和8类Path合约(不同功能)。





3.1 添加流动性 用户通过CrocSwapDex合约的userCmd函数,调用WarmPath合约的commitLP函数添加流动性,最终通过SettleLayer合约的settleFlows函数铸造LP代币。
3.2 代币兑换 用户通过BeraCrocMultiSwap合约的multiSwap函数,调用CrocSwapDex合约的caluserCmd函数,最终通过SettleLayer合约的settleFlows函数完成代币兑换。
4. PoL与Bend (非托管借贷协议)
Bend为Berachain生态提供借贷服务,与PoL机制结合:
Bend主要参与者:HONEY流动性提供者、借款人和清算人。


4.1 添加流动性 流动性提供者通过supply函数存入HONEY,获得AHONEY代币,并通过withdraw函数提取。
4.2 借贷 借款人通过borrow函数抵押借入HONEY,获得vdHONEY代币,并通过repay函数偿还。
4.3 清算 当借款人健康系数低于1时,清算人可通过liquidationCall函数进行清算,获得奖励。
5. PoL与Berps (去中心化杠杆交易平台)
Berps允许进行永续期货合约交易,$HONEY作为基础代币。用户提供流动性获得收益和BGT奖励。


6. 总结
Berachain是一个基于Cosmos SDK构建的EVM等效L1区块链,采用PoL共识机制,激励流动性提供者。其原生应用BEX、Bend和Berps提供全面的DeFi服务,结合PoL机制,有望在DeFi领域取得突出表现。
以上就是探索 Berachain:原生协议与技术要点分析的详细内容
Solana区块链的高尔夫球详解!Web3运动游戏GolfN登陆Apple Store
行业资讯
下载
SynFutures(F)是什么?F的发展前景和未来价值如何?
行业资讯
下载
Binance正版登录入口 币安官方在线交易所官网
行业资讯
下载
简单分析Binance Alpha哪些代币性价比更高?
行业资讯
下载
震荡行情下的生存法则:BTC短线高抛低吸策略分析
行业资讯
下载
币圈院士:BTC于震荡中蓄势,关注106500支撑有效性
行业资讯
下载
以太坊(ETH):高位震荡,多空博弈加剧
行业资讯
下载
以太坊(ETH):震荡格局下的多空博弈与短线策略
行业资讯
下载